Now let’s address our real problem, which is that our design only allows for one global list. In this chapter I’ll demonstrate a critical TDD technique: how to adapt existing code using an incremental, step-by-step process which takes you from working state to working state. Testing Goat, not Refactoring Cat.
Let’s have a think about how we want support for multiple lists to work. Currently the FT (which is the closest we have to a design document) says this:
functional_tests/tests.py
# Edith wonders whether the site will remember her list. Then she sees# that the site has generated a unique URL for her -- there is some# explanatory text to that effect.self.fail('Finish the test!')# She visits that URL - her to-do list is still there.# Satisfied, she goes back to sleep
But really we want to expand on this, by saying that different users don’t see each other’s lists, and each get their own URL as a way of going back to their saved lists. What might a new design look like?
TDD is closely associated with the agile movement in software development, which includes a reaction against Big Design Up Front, the traditional software engineering practice whereby, after a lengthy requirements gathering exercise, there is an equally lengthy design stage where the software is planned out on paper. The agile philosophy is that you learn more from solving problems in practice than in theory, especially when you confront your application with real users as soon as possible. Instead of a long up-front design phase, we try to put a minimum viable application out there early, and let the design evolve gradually based on feedback from real-world usage.
But that doesn’t mean that thinking about design is outright banned! In the last big chapter we saw how just blundering ahead without thinking can eventually get us to the right answer, but often a little thinking about design can help us get there faster. So, let’s think about our minimum viable lists app, and what kind of design we’ll need to deliver it:
We want each user to be able to store their own list—at least one, for now.
A list is made up of several items, whose primary attribute is a bit of descriptive text.
We need to save lists from one visit to the next. For now, we can give each user a unique URL for their list. Later on we may want some way of automatically recognising users and showing them their lists.
To deliver the “for now” items, it sounds like we’re going to store lists and their items in a database. Each list will have a unique URL, and each list item will be a bit of descriptive text, associated with a particular list.
Once you start thinking about design, it can be hard to stop. All sorts of other thoughts are occurring to us—we might want to give each list a name or title, we might want to recognise users using usernames and passwords, we might want to add a longer notes field as well as short descriptions to our list, we might want to store some kind of ordering, and so on. But we obey another tenet of the agile gospel: “YAGNI” (pronounced yag-knee), which stands for “You ain’t gonna need it!” As software developers, we have fun creating things, and sometimes it’s hard to resist the urge to build things just because an idea occurred to us and we might need it. The trouble is that more often than not, no matter how cool the idea was, you won’t end up using it. Instead you have a load of unused code, adding to the complexity of your application. YAGNI is the mantra we use to resist our overenthusiastic creative urges.
We
have an idea of the data structure we want—the Model part of
Model-View-Controller (MVC). What about the View and Controller parts?
How should the user interact with Lists and their Items using a web browser?
Representational State Transfer (REST) is an approach to web design that’s usually used to guide the design of web-based APIs. When designing a user-facing site, it’s not possible to stick strictly to the REST rules, but they still provide some useful inspiration (skip ahead to Appendix F if you want to see a real REST API).
REST suggests that we have a URL structure that matches our data structure, in this case lists and list items. Each list can have its own URL:
/lists/<list identifier>/
That will fulfill the requirement we’ve specified in our FT. To view a list, we use a GET request (a normal browser visit to the page).
To create a brand new list, we’ll have a special URL that accepts POST requests:
/lists/new
To add a new item to an existing list, we’ll have a separate URL, to which we can send POST requests:
/lists/<list identifier>/add_item
(Again, we’re not trying to perfectly follow the rules of REST, which would use a PUT request here—we’re just using REST for inspiration. Apart from anything else, you can’t use PUT in a standard HTML form.)
In summary, our scratchpad for this chapter looks something like this:
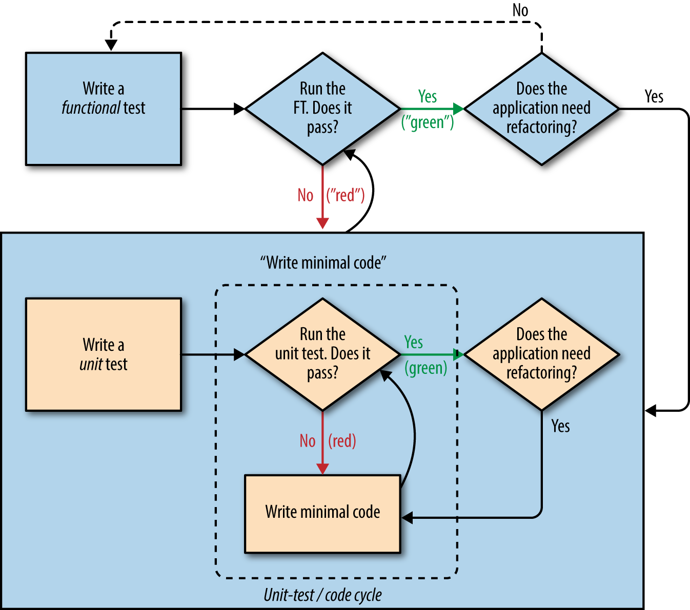
How do we use TDD to implement the new design? Let’s take another look at the flowchart for the TDD process in Figure 7-1.
At the top level, we’re going to use a combination of adding new functionality (by adding a new FT and writing new application code), and refactoring our application—that is, rewriting some of the existing implementation so that it delivers the same functionality to the user but using aspects of our new design. We’ll be able to use the existing functional test to verify we don’t break what already works, and the new functional test to drive the new features.
At the unit test level, we’ll be adding new tests or modifying existing ones to test for the changes we want, and we’ll be able to similarly use the unit tests we don’t touch to help make sure we don’t break anything in the process.
Let’s translate our scratchpad into a new functional test method, which introduces a second user and checks that their to-do list is separate from Edith’s.
We’ll start out very similarly to the first. Edith adds a first item to create a to-do list, but we introduce our first new assertion—Edith’s list should live at its own, unique URL:
functional_tests/tests.py (ch07l005)
deftest_can_start_a_list_for_one_user(self):# Edith has heard about a cool new online to-do app. She goes[...]# The page updates again, and now shows both items on her listself.wait_for_row_in_list_table('2: Use peacock feathers to make a fly')self.wait_for_row_in_list_table('1: Buy peacock feathers')# Satisfied, she goes back to sleepdeftest_multiple_users_can_start_lists_at_different_urls(self):# Edith starts a new to-do listself.browser.get(self.live_server_url)inputbox=self.browser.find_element_by_id('id_new_item')inputbox.send_keys('Buy peacock feathers')inputbox.send_keys(Keys.ENTER)self.wait_for_row_in_list_table('1: Buy peacock feathers')# She notices that her list has a unique URLedith_list_url=self.browser.current_urlself.assertRegex(edith_list_url,'/lists/.+')

assertRegex is
a helper function from unittest that checks
whether a string matches a regular expression. We use it to check that our
new REST-ish design has been implemented. Find
out more in the unittest documentation.
Next we imagine a new user coming along. We want to check that they don’t see any of Edith’s items when they visit the home page, and that they get their own unique URL for their list:
functional_tests/tests.py (ch07l006)
[...]self.assertRegex(edith_list_url,'/lists/.+')# Now a new user, Francis, comes along to the site.## We use a new browser session to make sure that no information## of Edith's is coming through from cookies etcself.browser.quit()self.browser=webdriver.Firefox()# Francis visits the home page. There is no sign of Edith's# listself.browser.get(self.live_server_url)page_text=self.browser.find_element_by_tag_name('body').textself.assertNotIn('Buy peacock feathers',page_text)self.assertNotIn('make a fly',page_text)# Francis starts a new list by entering a new item. He# is less interesting than Edith...inputbox=self.browser.find_element_by_id('id_new_item')inputbox.send_keys('Buy milk')inputbox.send_keys(Keys.ENTER)self.wait_for_row_in_list_table('1: Buy milk')# Francis gets his own unique URLfrancis_list_url=self.browser.current_urlself.assertRegex(francis_list_url,'/lists/.+')self.assertNotEqual(francis_list_url,edith_list_url)# Again, there is no trace of Edith's listpage_text=self.browser.find_element_by_tag_name('body').textself.assertNotIn('Buy peacock feathers',page_text)self.assertIn('Buy milk',page_text)# Satisfied, they both go back to sleep

I’m
using the convention of double-hashes (##) to indicate
“meta-comments”—comments about how the test is working and why—so
that we can distinguish them from regular comments in FTs which explain the
User Story. They’re a message to our future selves, which might otherwise
be wondering why the heck we’re quitting the browser and starting a new
one…
Other than that, the new test is fairly self-explanatory. Let’s see how we do when we run our FTs:
$ python manage.py test functional_tests
[...]
.F
======================================================================
FAIL: test_multiple_users_can_start_lists_at_different_urls
(functional_tests.tests.NewVisitorTest)
---------------------------------------------------------------------
Traceback (most recent call last):
File "...python-tdd-book/functional_tests/tests.py", line 83, in
test_multiple_users_can_start_lists_at_different_urls
self.assertRegex(edith_list_url, '/lists/.+')
AssertionError: Regex didn't match: '/lists/.+' not found in
'http://localhost:8081/'
---------------------------------------------------------------------
Ran 2 tests in 5.786s
FAILED (failures=1)
Good, our first test still passes, and the second one fails where we might expect. Let’s do a commit, and then go and build some new models and views:
$ git commit -a
Being all excited about our new design, I had an overwhelming urge to dive in at this point and start changing models.py, which would have broken half the unit tests, and then pile in and change almost every single line of code, all in one go. That’s a natural urge, and TDD, as a discipline, is a constant fight against it. Obey the Testing Goat, not Refactoring Cat! We don’t need to implement our new, shiny design in a single big bang. Let’s make small changes that take us from a working state to a working state, with our design guiding us gently at each stage.
There are four items on our to-do list. The FT, with its Regexp didn't
match, is telling us that the second item—giving lists their own URL and
identifier—is the one we should work on next. Let’s have a go at fixing
that, and only that.
The URL comes from the redirect after POST. In lists/tests.py, find
test_redirects_after_POST, and change the expected redirect
location:
lists/tests.py
self.assertEqual(response.status_code,302)self.assertEqual(response['location'],'/lists/the-only-list-in-the-world/')
Does that seem slightly strange? Clearly, /lists/the-only-list-in-the-world isn’t a URL that’s going to feature in the final design of our application. But we’re committed to changing one thing at a time. While our application only supports one list, this is the only URL that makes sense. We’re still moving forwards, in that we’ll have a different URL for our list and our home page, which is a step along the way to a more REST-ful design. Later, when we have multiple lists, it will be easy to change.
Another way of thinking about it is as a problem-solving technique: our new URL design is currently not implemented, so it works for 0 items. Ultimately, we want to solve for n items, but solving for 1 item is a good step along the way.
Running the unit tests gives us an expected fail:
$ python manage.py test lists [...] AssertionError: '/' != '/lists/the-only-list-in-the-world/'
We can go adjust our home_page view in lists/views.py:
lists/views.py
defhome_page(request):ifrequest.method=='POST':Item.objects.create(text=request.POST['item_text'])returnredirect('/lists/the-only-list-in-the-world/')items=Item.objects.all()returnrender(request,'home.html',{'items':items})
Of course, that will now totally break the functional tests, because there is no such URL on our site yet. Sure enough, if you run them, you’ll find they fail just after trying to submit the first item, saying that they can’t find the list table; it’s because the URL /the-only-list-in-the-world/ doesn’t exist yet!
File "...python-tdd-book/functional_tests/tests.py", line 57, in
test_can_start_a_list_for_one_user
[...]
selenium.common.exceptions.NoSuchElementException: Message: Unable to locate
element: [id="id_list_table"]
[...]
File "...python-tdd-book/functional_tests/tests.py", line 79, in
test_multiple_users_can_start_lists_at_different_urls
self.wait_for_row_in_list_table('1: Buy peacock feathers')
[...]
selenium.common.exceptions.NoSuchElementException: Message: Unable to locate
element: [id="id_list_table"]
Not only is our new test failing, but the old one is too. That tells us we’ve introduced a regression. Let’s try to get back to a working state as quickly as possible by building a URL for our one and only list.
Open
up lists/tests.py, and add a new test class called ListViewTest. Then
copy the method called test_displays_all_list_items across from
HomePageTest into our new class, rename it, and adapt it slightly:
lists/tests.py (ch07l009)
classListViewTest(TestCase):deftest_displays_all_items(self):Item.objects.create(text='itemey 1')Item.objects.create(text='itemey 2')response=self.client.get('/lists/the-only-list-in-the-world/')self.assertContains(response,'itemey 1')self.assertContains(response,'itemey 2')

Here’s
a new helper method: instead of using the slightly annoying
assertIn/response.content.decode() dance, Django provides the
assertContains method, which knows how to deal with responses and the
bytes of their content.
Let’s try running this test now:
self.assertContains(response, 'itemey 1') [...] AssertionError: 404 != 200 : Couldn't retrieve content: Response code was 404
Here’s a nice side effect of using assertContains: it tells us straight
away that the test is failing because our new URL doesn’t exist yet, and
is returning a 404.
Our singleton list URL doesn’t exist yet. We fix that in superlists/urls.py.
Watch out for trailing slashes in URLs, both here in the tests and in urls.py. They’re a common source of bugs.
superlists/urls.py
urlpatterns=[url(r'^$',views.home_page,name='home'),url(r'^lists/the-only-list-in-the-world/$',views.view_list,name='view_list'),]
Running the tests again, we get:
AttributeError: module 'lists.views' has no attribute 'view_list'
Nicely self-explanatory. Let’s create a dummy view function in lists/views.py:
lists/views.py
defview_list(request):pass
Now we get:
ValueError: The view lists.views.view_list didn't return an HttpResponse object. It returned None instead. [...] FAILED (errors=1)
Down to just one failure, and it’s pointing us in the right direction. Let’s
copy the two last lines from the home_page view and see if they’ll do the
trick:
lists/views.py
defview_list(request):items=Item.objects.all()returnrender(request,'home.html',{'items':items})
Rerun the unit tests and they should pass:
Ran 7 tests in 0.016s OK
Now let’s try the FTs again and see what they tell us:
FAIL: test_can_start_a_list_for_one_user [...] File "...python-tdd-book/functional_tests/tests.py", line 67, in test_can_start_a_list_for_one_user [...] AssertionError: '2: Use peacock feathers to make a fly' not found in ['1: Buy peacock feathers'] FAIL: test_multiple_users_can_start_lists_at_different_urls [...] AssertionError: 'Buy peacock feathers' unexpectedly found in 'Your To-Do list\n1: Buy peacock feathers' [...]
Both of them are getting a little further than they were before, but they’re still failing. It would be nice to get back to a working state and get that first one passing again. What’s it trying to tell us?
It’s failing when we try to add the second item. We have to put our debugging hats on here. We know the home page is working, because the test has got all the way down to line 67 in the FT, so we’ve at least added a first item. And our unit tests are all passing, so we’re pretty sure the URLs and views are doing what they should—the home page displays the right template, and can handle POST requests, and the only-list-in-the-world view knows how to display all items…but it doesn’t know how to handle POST requests. Ah, that gives us a clue.
A second clue is the rule of thumb that, when all the unit tests are passing but the functional tests aren’t, it’s often pointing at a problem that’s not covered by the unit tests, and in our case, that’s often a template problem.
The answer is that our home.html input form currently doesn’t specify an explicit URL to POST to:
lists/templates/home.html
<formmethod="POST">
By default the browser sends the POST data back to the same URL it’s currently on. When we’re on the home page that works fine, but when we’re on our only-list-in-the-world page, it doesn’t.
Now we could dive in and add POST request handling to our new view, but that would involve writing a bunch more tests and code, and at this point we’d like to get back to a working state as quickly as possible. Actually the quickest thing we can do to get things fixed is to just use the existing home page view, which already works, for all POST requests:
lists/templates/home.html
<formmethod="POST"action="/">
Try that, and we’ll see our FTs get back to a happier place:
FAIL: test_multiple_users_can_start_lists_at_different_urls [...] AssertionError: 'Buy peacock feathers' unexpectedly found in 'Your To-Do list\n1: Buy peacock feathers' Ran 2 tests in 8.541s FAILED (failures=1)
Our original test passes once again, so we know we’re back to a working state. The new functionality may not be working yet, but at least the old stuff works as well as it used to.
In the Red/Green/Refactor dance, we’ve arrived at green, so we should see what needs a refactor. We now have two views, one for the home page, and one for an individual list. Both are currently using the same template, and passing it all the list items currently in the database. If we look through our unit test methods, we can see some stuff we probably want to change:
$ grep -E "class|def" lists/tests.py
class HomePageTest(TestCase):
def test_uses_home_template(self):
def test_displays_all_list_items(self):
def test_can_save_a_POST_request(self):
def test_redirects_after_POST(self):
def test_only_saves_items_when_necessary(self):
class ListViewTest(TestCase):
def test_displays_all_items(self):
class ItemModelTest(TestCase):
def test_saving_and_retrieving_items(self):
We can definitely delete the test_displays_all_list_items method from
HomePageTest; it’s no longer needed. If you run manage.py test lists
now, it should say it ran 6 tests instead of 7:
Ran 6 tests in 0.016s OK
Next, since we don’t actually need the home page template to display all list items any more, it should just show a single input box inviting you to start a new list.
Since the home page and the list view are now quite distinct pages, they should be using different HTML templates; home.html can have the single input box, whereas a new template, list.html, can take care of showing the table of existing items.
Let’s add a new test to check that it’s using a different template:
lists/tests.py
classListViewTest(TestCase):deftest_uses_list_template(self):response=self.client.get('/lists/the-only-list-in-the-world/')self.assertTemplateUsed(response,'list.html')deftest_displays_all_items(self):[...]
assertTemplateUsed is one of the more useful functions that the Django Test
Client gives us. Let’s see what it says:
AssertionError: False is not true : Template 'list.html' was not a template used to render the response. Actual template(s) used: home.html
Great! Let’s change the view:
lists/views.py
defview_list(request):items=Item.objects.all()returnrender(request,'list.html',{'items':items})
But, obviously, that template doesn’t exist yet. If we run the unit tests, we get:
django.template.exceptions.TemplateDoesNotExist: list.html
Let’s create a new file at lists/templates/list.html:
$ touch lists/templates/list.html
A blank template, which gives us this error—good to know the tests are there to make sure we fill it in:
AssertionError: False is not true : Couldn't find 'itemey 1' in response
The template for an individual list will reuse quite a lot of the stuff we currently have in home.html, so we can start by just copying that:
$ cp lists/templates/home.html lists/templates/list.html
That gets the tests back to passing (green). Now let’s do a little more
tidying up (refactoring). We said the home page doesn’t need to list items, it
only needs the new list input field, so we can remove some lines from
lists/templates/home.html, and maybe slightly tweak the h1 to say “Start a
new To-Do list”:
lists/templates/home.html
<body><h1>Start a new To-Do list</h1><formmethod="POST"><inputname="item_text"id="id_new_item"placeholder="Enter a to-do item"/>{% csrf_token %}</form></body>
We rerun the unit tests to check that hasn’t broken anything—good…
There’s actually no need to pass all the items to the home.html template in
our home_page view, so we can simplify that:
lists/views.py
defhome_page(request):ifrequest.method=='POST':Item.objects.create(text=request.POST['item_text'])returnredirect('/lists/the-only-list-in-the-world/')returnrender(request,'home.html')
Rerun the unit tests once more; they still pass. Time to run the functional tests:
AssertionError: '1: Buy milk' not found in ['1: Buy peacock feathers', '2: Buy milk']
Not bad! Our regression test (the first FT) is passing, and our new test is now getting slightly further forwards—it’s telling us that Francis isn’t getting his own list page (because he still sees some of Edith’s list items).
It may feel like we haven’t made much headway since, functionally, the site still behaves almost exactly like it did when we started the chapter, but this really is progress. We’ve started on the road to our new design, and we’ve implemented a number of stepping stones without making anything worse than it was before. Let’s commit our progress so far:
$ git status # should show 4 changed files and 1 new file, list.html
$ git add lists/templates/list.html
$ git diff # should show we've simplified home.html,
# moved one test to a new class in lists/tests.py added a new view
# in views.py, and simplified home_page and made one addition to
# urls.py
$ git commit -a # add a message summarising the above, maybe something like
# "new URL, view and template to display lists"
Where are we with our own to-do list?
We’ve sort of made progress on the second item, even if there’s still only one list in the world. The first item is a bit scary. Can we do something about items 3 or 4?
Let’s have a new URL for adding new list items. If nothing else, it’ll simplify the home page view.
Open up lists/tests.py, and move the
test_can_save_a_POST_request and test_redirects_after_POST methods into a
new class, then change the URL they POST to:
lists/tests.py (ch07l021-1)
classNewListTest(TestCase):deftest_can_save_a_POST_request(self):self.client.post('/lists/new',data={'item_text':'A new list item'})self.assertEqual(Item.objects.count(),1)new_item=Item.objects.first()self.assertEqual(new_item.text,'A new list item')deftest_redirects_after_POST(self):response=self.client.post('/lists/new',data={'item_text':'A new list item'})self.assertEqual(response.status_code,302)self.assertEqual(response['location'],'/lists/the-only-list-in-the-world/')
This is another place to pay attention to trailing slashes, incidentally.
It’s /new, with no trailing slash. The convention I’m using is that URLs
without a trailing slash are “action” URLs which modify the database.
While we’re at it, let’s learn a new Django Test Client method, assertRedirects:
lists/tests.py (ch07l021-2)
deftest_redirects_after_POST(self):response=self.client.post('/lists/new',data={'item_text':'A new list item'})self.assertRedirects(response,'/lists/the-only-list-in-the-world/')
There’s not much to it, but it just nicely replaces two asserts with a single one…
Try running that:
self.assertEqual(Item.objects.count(), 1)
AssertionError: 0 != 1
[...]
self.assertRedirects(response, '/lists/the-only-list-in-the-world/')
[...]
AssertionError: 404 != 302 : Response didn't redirect as expected: Response
code was 404 (expected 302)
The first failure tells us we’re not saving a new item to the database, and the
second says that, instead of returning a 302 redirect, our view is returning
a 404. That’s because we haven’t built a URL for /lists/new, so the
client.post is just getting a “not found” response.
Do you remember how we split this out into two tests earlier? If we
only had one test that checked both the saving and the redirect, it would
have failed on the 0 != 1 failure, which would have been much harder to
debug. Ask me how I know this.
Let’s build our new URL now:
superlists/urls.py
urlpatterns=[url(r'^$',views.home_page,name='home'),url(r'^lists/new$',views.new_list,name='new_list'),url(r'^lists/the-only-list-in-the-world/$',views.view_list,name='view_list'),]
Next we get a no attribute 'new_list', so let’s fix that, in
lists/views.py:
lists/views.py (ch07l023-1)
defnew_list(request):pass
Then we get “The view lists.views.new_list didn’t return an HttpResponse
object”. (This is getting rather familiar!) We could return a raw
HttpResponse, but since we know we’ll need a redirect, let’s borrow a line
from home_page:
lists/views.py (ch07l023-2)
defnew_list(request):returnredirect('/lists/the-only-list-in-the-world/')
That gives:
self.assertEqual(Item.objects.count(), 1) AssertionError: 0 != 1
Seems reasonably straightforward. We borrow another line from home_page:
lists/views.py (ch07l023-3)
defnew_list(request):Item.objects.create(text=request.POST['item_text'])returnredirect('/lists/the-only-list-in-the-world/')
And everything now passes:
Ran 7 tests in 0.030s OK
And the FTs show me that I’m back to the working state:
[...] AssertionError: '1: Buy milk' not found in ['1: Buy peacock feathers', '2: Buy milk'] Ran 2 tests in 8.972s FAILED (failures=1)
We’re looking good. Since our new views are now doing most of the work that
home_page used to do, we should be able to massively simplify it. Can we
remove the whole if request.method == 'POST' section, for example?
lists/views.py
defhome_page(request):returnrender(request,'home.html')
Yep!
OK
And while we’re at it, we can remove the now-redundant
test_only_saves_items_when_necessary test too!
Doesn’t that feel good? The view functions are looking much simpler. We rerun the tests to make sure…
Ran 6 tests in 0.016s OK
and the FTs?
Oops:
ERROR: test_can_start_a_list_for_one_user
[...]
File "...python-tdd-book/functional_tests/tests.py", line 57, in
test_can_start_a_list_for_one_user
self.wait_for_row_in_list_table('1: Buy peacock feathers')
File "...python-tdd-book/functional_tests/tests.py", line 23, in
wait_for_row_in_list_table
table = self.browser.find_element_by_id('id_list_table')
selenium.common.exceptions.NoSuchElementException: Message: Unable to locate
element: [id="id_list_table"]
ERROR: test_multiple_users_can_start_lists_at_different_urls
[...]
File "...python-tdd-book/functional_tests/tests.py", line 79, in
test_multiple_users_can_start_lists_at_different_urls
self.wait_for_row_in_list_table('1: Buy peacock feathers')
selenium.common.exceptions.NoSuchElementException: Message: Unable to locate
element: [id="id_list_table"]
[...]
Ran 2 tests in 11.592s
FAILED (errors=2)
It’s because our forms are still pointing to the old URL. In both home.html and lists.html, let’s change them to:
lists/templates/home.html, lists/templates/list.html
<formmethod="POST"action="/lists/new">
And that should get us back to working again:
AssertionError: '1: Buy milk' not found in ['1: Buy peacock feathers', '2: Buy milk'] [...] FAILED (failures=1)
That’s another nicely self-contained commit, in that we’ve made a bunch of changes to our URLs, our views.py is looking much neater and tidier, and we’re sure the application is still working as well as it did before. We’re getting good at this working-state-to-working-state malarkey!
$ git status # 5 changed files $ git diff # URLs for forms x2, moved code in views + tests, new URL $ git commit -a
Enough housekeeping with our URLs. It’s time to bite the bullet and change our models. Let’s adjust the model unit test. Just for a change, I’ll present the changes in the form of a diff:
lists/tests.py
@@ -1,5 +1,5 @@from django.test import TestCase-from lists.models import Item+from lists.models import Item, Listclass HomePageTest(TestCase):@@ -44,22 +44,32 @@ class ListViewTest(TestCase):-class ItemModelTest(TestCase):+class ListAndItemModelsTest(TestCase):def test_saving_and_retrieving_items(self):+ list_ = List()+ list_.save()+first_item = Item() first_item.text = 'The first (ever) list item'+ first_item.list = list_first_item.save() second_item = Item() second_item.text = 'Item the second'+ second_item.list = list_second_item.save()+ saved_list = List.objects.first()+ self.assertEqual(saved_list, list_)+saved_items = Item.objects.all() self.assertEqual(saved_items.count(), 2) first_saved_item = saved_items[0] second_saved_item = saved_items[1] self.assertEqual(first_saved_item.text, 'The first (ever) list item')+ self.assertEqual(first_saved_item.list, list_)self.assertEqual(second_saved_item.text, 'Item the second')+ self.assertEqual(second_saved_item.list, list_)
We create a new List object, and then we assign each item to it
by assigning it as its .list property. We check that the list is properly
saved, and we check that the two items have also saved their relationship
to the list. You’ll also notice that we can compare list objects with each
other directly (saved_list and list_)—behind the scenes, these
will compare themselves by checking that their primary key (the .id attribute)
is the same.
I’m using the variable name list_ to avoid “shadowing” the Python
built-in list function. It’s ugly, but all the other options I tried
were equally ugly or worse (my_list, the_list, list1, listey…).
Time for another unit-test/code cycle.
For the first couple of iterations, rather than explicitly showing you what code to enter in between every test run, I’m only going to show you the expected error messages from running the tests. I’ll let you figure out what each minimal code change should be on your own.
Need a hint? Go back and take a look at the steps we took to introduce
the Item model in the chapter before last.
Your first error should be:
ImportError: cannot import name 'List'
Fix that, and then you should see:
AttributeError: 'List' object has no attribute 'save'
Next you should see:
django.db.utils.OperationalError: no such table: lists_list
So we run a makemigrations:
$ python manage.py makemigrations
Migrations for 'lists':
lists/migrations/0003_list.py
- Create model List
And then you should see:
self.assertEqual(first_saved_item.list, list_) AttributeError: 'Item' object has no attribute 'list'
How do we give our Item a list attribute? Let’s just try naively making it
like the text attribute (and here’s your chance to see whether your
solution so far looks like mine by the way):
lists/models.py
fromdjango.dbimportmodelsclassList(models.Model):passclassItem(models.Model):text=models.TextField(default='')list=models.TextField(default='')
As usual, the tests tell us we need a migration:
$ python manage.py test lists
[...]
django.db.utils.OperationalError: no such column: lists_item.list
$ python manage.py makemigrations
Migrations for 'lists':
lists/migrations/0004_item_list.py
- Add field list to item
Let’s see what that gives us:
AssertionError: 'List object' != <List: List object>
We’re not quite there. Look closely at each side of the !=. Django has only
saved the string representation of the List object. To save the relationship
to the object itself, we tell Django about the relationship between the two
classes using a ForeignKey:
lists/models.py
fromdjango.dbimportmodelsclassList(models.Model):passclassItem(models.Model):text=models.TextField(default='')list=models.ForeignKey(List,default=None)
That’ll need a migration too. Since the last one was a red herring, let’s delete it and replace it with a new one:
$ rm lists/migrations/0004_item_list.py
$ python manage.py makemigrations
Migrations for 'lists':
lists/migrations/0004_item_list.py
- Add field list to item
Deleting migrations is dangerous. We do need to do it now and again, because we don’t always get our models code right on the first go. But if you delete a migration that’s already been applied to a database somewhere, Django will be confused about what state it’s in, and how to apply future migrations. You should only do it when you’re sure the migration hasn’t been used. A good rule of thumb is that you should never delete or modify a migration that’s already been committed to your VCS.
Back in our tests, now what happens?
$ python manage.py test lists [...] ERROR: test_displays_all_items (lists.tests.ListViewTest) django.db.utils.IntegrityError: NOT NULL constraint failed: lists_item.list_id [...] ERROR: test_redirects_after_POST (lists.tests.NewListTest) django.db.utils.IntegrityError: NOT NULL constraint failed: lists_item.list_id [...] ERROR: test_can_save_a_POST_request (lists.tests.NewListTest) django.db.utils.IntegrityError: NOT NULL constraint failed: lists_item.list_id Ran 6 tests in 0.021s FAILED (errors=3)
Oh dear!
There is some good news. Although it’s hard to see, our model tests are passing. But three of our view tests are failing nastily.
The reason is because of the new relationship we’ve introduced between
Items and Lists, which requires each item to have a parent list, which
our old tests and code aren’t prepared for.
Still, this is exactly why we have tests! Let’s get them working again. The
easiest is the ListViewTest; we just create a parent list for our two test
items:
lists/tests.py (ch07l031)
classListViewTest(TestCase):deftest_displays_all_items(self):list_=List.objects.create()Item.objects.create(text='itemey 1',list=list_)Item.objects.create(text='itemey 2',list=list_)
That gets us down to two failing tests, both on tests that try to POST to our
new_list view. Decoding the tracebacks using our usual technique, working
back from error to line of test code to, buried in there somewhere, the line
of our own code that caused the failure:
File "...python-tdd-book/lists/views.py", line 9, in new_list Item.objects.create(text=request.POST['item_text'])
It’s when we try to create an item without a parent list. So we make a similar change in the view:
lists/views.py
fromlists.modelsimportItem,List[...]defnew_list(request):list_=List.objects.create()Item.objects.create(text=request.POST['item_text'],list=list_)returnredirect('/lists/the-only-list-in-the-world/')
And that gets our tests passing again:
Ran 6 tests in 0.030s OK
Are you cringing internally at this point? Arg! This feels so wrong; we create a new list for every single new item submission, and we’re still just displaying all items as if they belong to the same list! I know, I feel the same. The step-by-step approach, in which you go from working code to working code, is counterintuitive. I always feel like just diving in and trying to fix everything all in one go, instead of going from one weird half-finished state to another. But remember the Testing Goat! When you’re up a mountain, you want to think very carefully about where you put each foot, and take one step at a time, checking at each stage that the place you’ve put it hasn’t caused you to fall off a cliff.
So just to reassure ourselves that things have worked, we rerun the FT:
AssertionError: '1: Buy milk' not found in ['1: Buy peacock feathers', '2: Buy milk'] [...]
Sure enough, it gets all the way through to where we were before. We haven’t broken anything, and we’ve made a change to the database. That’s something to be pleased with! Let’s commit:
$ git status # 3 changed files, plus 2 migrations $ git add lists $ git diff --staged $ git commit
And we can cross out another item on the to-do list:
What
shall we use as the unique identifier for our lists? Probably the
simplest thing, for now, is just to use the auto-generated id field from the
database. Let’s change ListViewTest so that the two tests point at new
URLs.
We’ll also change the old test_displays_all_items test and call it
test_displays_only_items_for_that_list instead, and make it check that
only the items for a specific list are displayed:
lists/tests.py (ch07l033)
classListViewTest(TestCase):deftest_uses_list_template(self):list_=List.objects.create()response=self.client.get(f'/lists/{list_.id}/')self.assertTemplateUsed(response,'list.html')deftest_displays_only_items_for_that_list(self):correct_list=List.objects.create()Item.objects.create(text='itemey 1',list=correct_list)Item.objects.create(text='itemey 2',list=correct_list)other_list=List.objects.create()Item.objects.create(text='other list item 1',list=other_list)Item.objects.create(text='other list item 2',list=other_list)response=self.client.get(f'/lists/{correct_list.id}/')self.assertContains(response,'itemey 1')self.assertContains(response,'itemey 2')self.assertNotContains(response,'other list item 1')self.assertNotContains(response,'other list item 2')
A couple more of those lovely f-strings in this listing! If they’re still a bit of a mystery, take a look at the docs (although if your formal CS education is as bad as mine, you’ll probably skip the formal grammar).
Running the unit tests gives an expected 404, and another related error:
FAIL: test_displays_only_items_for_that_list (lists.tests.ListViewTest) AssertionError: 404 != 200 : Couldn't retrieve content: Response code was 404 (expected 200) [...] FAIL: test_uses_list_template (lists.tests.ListViewTest) AssertionError: No templates used to render the response
It’s time to learn how we can pass parameters from URLs to views:
superlists/urls.py
urlpatterns=[url(r'^$',views.home_page,name='home'),url(r'^lists/new$',views.new_list,name='new_list'),url(r'^lists/(.+)/$',views.view_list,name='view_list'),]
We adjust the regular expression for our URL to include a capture group,
(.+), which will match any characters, up to the following /. The captured
text will get passed to the view as an argument.
In other words, if we go to the URL /lists/1/, view_list will get a second
argument after the normal request argument, namely the string "1".
If we go to /lists/foo/, we get view_list(request, "foo").
But our view doesn’t expect an argument yet! Sure enough, this causes problems:
ERROR: test_displays_only_items_for_that_list (lists.tests.ListViewTest) [...] TypeError: view_list() takes 1 positional argument but 2 were given [...] ERROR: test_uses_list_template (lists.tests.ListViewTest) [...] TypeError: view_list() takes 1 positional argument but 2 were given [...] ERROR: test_redirects_after_POST (lists.tests.NewListTest) [...] TypeError: view_list() takes 1 positional argument but 2 were given FAILED (errors=3)
We can fix that easily with a dummy parameter in views.py:
lists/views.py
defview_list(request,list_id):[...]
Now we’re down to our expected failure:
FAIL: test_displays_only_items_for_that_list (lists.tests.ListViewTest) [...] AssertionError: 1 != 0 : Response should not contain 'other list item 1'
Let’s make our view discriminate over which items it sends to the template:
lists/views.py
defview_list(request,list_id):list_=List.objects.get(id=list_id)items=Item.objects.filter(list=list_)returnrender(request,'list.html',{'items':items})
Oops, now we get errors in another test:
ERROR: test_redirects_after_POST (lists.tests.NewListTest) ValueError: invalid literal for int() with base 10: 'the-only-list-in-the-world'
Let’s take a look at this test then, since it’s moaning:
lists/tests.py
classNewListTest(TestCase):[...]deftest_redirects_after_POST(self):response=self.client.post('/lists/new',data={'item_text':'A new list item'})self.assertRedirects(response,'/lists/the-only-list-in-the-world/')
It looks like it hasn’t been adjusted to the new world of Lists and Items.
The test should be saying that this view redirects to the URL of the specific
new list it just
created:
lists/tests.py (ch07l036-1)
deftest_redirects_after_POST(self):response=self.client.post('/lists/new',data={'item_text':'A new list item'})new_list=List.objects.first()self.assertRedirects(response,f'/lists/{new_list.id}/')
That still gives us the invalid literal error. We take a look at the view itself, and change it so it redirects to a valid place:
lists/views.py (ch07l036-2)
defnew_list(request):list_=List.objects.create()Item.objects.create(text=request.POST['item_text'],list=list_)returnredirect(f'/lists/{list_.id}/')
That gets us back to passing unit tests:
$ python3 manage.py test lists [...] ...... --------------------------------------------------------------------- Ran 6 tests in 0.033s OK
Well, almost:
F.
======================================================================
FAIL: test_can_start_a_list_for_one_user
(functional_tests.tests.NewVisitorTest)
---------------------------------------------------------------------
Traceback (most recent call last):
File "...python-tdd-book/functional_tests/tests.py", line 67, in
test_can_start_a_list_for_one_user
self.wait_for_row_in_list_table('2: Use peacock feathers to make a fly')
[...]
AssertionError: '2: Use peacock feathers to make a fly' not found in ['1: Use
peacock feathers to make a fly']
---------------------------------------------------------------------
Ran 2 tests in 8.617s
FAILED (failures=1)
Our new test is actually passing, and different users can get different lists, but the old test is warning us of a regression. It looks like you can’t add a second item to a list any more. It’s because of our quick-and-dirty hack where we create a new list for every single POST submission. This is exactly what we have functional tests for!
And it correlates nicely with the last item on our to-do list:
We need a URL and view to handle adding a new item to an existing list (/lists/<list_id>/add_item). We’re getting pretty good at these now, so let’s knock one together quickly:
lists/tests.py
classNewItemTest(TestCase):deftest_can_save_a_POST_request_to_an_existing_list(self):other_list=List.objects.create()correct_list=List.objects.create()self.client.post(f'/lists/{correct_list.id}/add_item',data={'item_text':'A new item for an existing list'})self.assertEqual(Item.objects.count(),1)new_item=Item.objects.first()self.assertEqual(new_item.text,'A new item for an existing list')self.assertEqual(new_item.list,correct_list)deftest_redirects_to_list_view(self):other_list=List.objects.create()correct_list=List.objects.create()response=self.client.post(f'/lists/{correct_list.id}/add_item',data={'item_text':'A new item for an existing list'})self.assertRedirects(response,f'/lists/{correct_list.id}/')
Are you wondering about other_list? A bit like in the tests for
viewing a specific list, it’s important that we add items to a specific
list. Adding this second object to the database prevents me from using
a hack like List.objects.first() in the implementation. That would be
a stupid thing to do, and you can go too far down the road of testing
for all the stupid things you must not do (there are an infinite number
of those, after all). It’s a judgement call, but this one feels worth it.
There’s some more discussion of this in “An Aside on When to Test for Developer Stupidity”.
We get:
AssertionError: 0 != 1 [...] AssertionError: 301 != 302 : Response didn't redirect as expected: Response code was 301 (expected 302)
That’s
a little strange. We haven’t actually specified a URL for
/lists/1/add_item yet, so our expected failure is 404 != 302. Why are we
getting a 301?
This was a bit of a puzzler! It’s because we’ve used a very “greedy” regular expression in our URL:
superlists/urls.py
url(r'^lists/(.+)/$',views.view_list,name='view_list'),
Django
has some built-in code to issue a permanent redirect (301) whenever
someone asks for a URL which is almost right, except for a missing slash.
In this case,
/lists/1/add_item/ would be a match for
lists/(.+)/, with the (.+) capturing 1/add_item. So Django “helpfully”
guesses that we actually wanted the URL with a trailing slash.
We can fix that by making our URL pattern explicitly capture only numerical
digits, by using the regular expression \d:
superlists/urls.py
url(r'^lists/(\d+)/$',views.view_list,name='view_list'),
That gives us the failure we expected:
AssertionError: 0 != 1 [...] AssertionError: 404 != 302 : Response didn't redirect as expected: Response code was 404 (expected 302)
Now we’ve got our expected 404, let’s add a new URL for adding new items to existing lists:
superlists/urls.py
urlpatterns=[url(r'^$',views.home_page,name='home'),url(r'^lists/new$',views.new_list,name='new_list'),url(r'^lists/(\d+)/$',views.view_list,name='view_list'),url(r'^lists/(\d+)/add_item$',views.add_item,name='add_item'),]
Three very similar-looking URLs there. Let’s make a note on our to-do list; they look like good candidates for a refactoring:
Back to the tests, we get the usual missing module view objects:
AttributeError: module 'lists.views' has no attribute 'add_item'
Let’s try:
lists/views.py
defadd_item(request):pass
Aha:
TypeError: add_item() takes 1 positional argument but 2 were given
lists/views.py
defadd_item(request,list_id):pass
And then:
ValueError: The view lists.views.add_item didn't return an HttpResponse object. It returned None instead.
We can copy the redirect from new_list and the List.objects.get from
view_list:
lists/views.py
defadd_item(request,list_id):list_=List.objects.get(id=list_id)returnredirect(f'/lists/{list_.id}/')
That takes us to:
self.assertEqual(Item.objects.count(), 1) AssertionError: 0 != 1
Finally we make it save our new list item:
lists/views.py
defadd_item(request,list_id):list_=List.objects.get(id=list_id)Item.objects.create(text=request.POST['item_text'],list=list_)returnredirect(f'/lists/{list_.id}/')
And we’re back to passing tests.
Ran 8 tests in 0.050s OK
We’ve got our new view and URL for adding items to existing lists; now we just need to actually use it in our list.html template. So we open it up to adjust the form tag…
lists/templates/list.html
<formmethod="POST"action="but what should we put here?">
…oh. To get the URL for adding to the current list, the template needs to know what list it’s rendering, as well as what the items are. We want to be able to do something like this:
lists/templates/list.html
<formmethod="POST"action="/lists/{{ list.id }}/add_item">
For that to work, the view will have to pass the list to the template.
Let’s create a new unit test in ListViewTest:
lists/tests.py (ch07l041)
deftest_passes_correct_list_to_template(self):other_list=List.objects.create()correct_list=List.objects.create()response=self.client.get(f'/lists/{correct_list.id}/')self.assertEqual(response.context['list'],correct_list)

response.context represents the context we’re going to pass into
the render function—the Django Test Client puts it on the response
object for us, to help with testing.
That gives us:
KeyError: 'list'
because we’re not passing list into the template. It actually gives us an
opportunity to simplify a little:
lists/views.py
defview_list(request,list_id):list_=List.objects.get(id=list_id)returnrender(request,'list.html',{'list':list_})
That, of course, will break one of our old tests, because the template
needed items:
FAIL: test_displays_only_items_for_that_list (lists.tests.ListViewTest) [...] AssertionError: False is not true : Couldn't find 'itemey 1' in response
But we can fix it in list.html, as well as adjusting the form’s POST action:
lists/templates/list.html (ch07l043)
<formmethod="POST"action="/lists/{{ list.id }}/add_item">[...] {% for item in list.item_set.all %}<tr><td>{{ forloop.counter }}: {{ item.text }}</td></tr>{% endfor %}

There’s our new form action.

.item_set is called
a
reverse lookup.
It’s one of Django’s incredibly useful bits of ORM that lets you look up an
object’s related items from a different table…
So that gets the unit tests to pass:
Ran 9 tests in 0.040s OK
How about the FTs?
$ python manage.py test functional_tests [...] .. --------------------------------------------------------------------- Ran 2 tests in 9.771s OK
HOORAY! Oh, and a quick check on our to-do list:
Irritatingly, the Testing Goat is a stickler for tying up loose ends too, so we’ve got to do this one final thing.
Before we start, we’ll do a commit—always make sure you’ve got a commit of a working state before embarking on a refactor:
$ git diff $ git commit -am "new URL + view for adding to existing lists. FT passes :-)"
superlists/urls.py is really
meant for URLs that apply to your
entire site. For URLs that only apply to the lists app, Django encourages us
to use a separate lists/urls.py, to make the app more self-contained. The
simplest way to make one is to use a copy of the existing urls.py:
$ cp superlists/urls.py lists/
Then we replace three lines in superlists/urls.py with an include:
superlists/urls.py
fromdjango.conf.urlsimportinclude,urlfromlistsimportviewsaslist_viewsfromlistsimporturlsaslist_urlsurlpatterns=[url(r'^$',list_views.home_page,name='home'),url(r'^lists/',include(list_urls)),]

While we’re at it, we use the import x as y syntax to alias views and
urls. This is good practice in your top-level urls.py, because it will
let us import views and urls from multiple apps if we want—and indeed we
will need to later on in the book.

Here’s the include. Notice that it can take a part of a URL regex as a
prefix, which will be applied to all the included URLs (this is the bit
where we reduce duplication, as well as giving our code a better
structure).
Back in lists/urls.py we can trim down to only include the latter part of our three URLs, and none of the other stuff from the parent urls.py:
lists/urls.py (ch07l046)
fromdjango.conf.urlsimporturlfromlistsimportviewsurlpatterns=[url(r'^new$',views.new_list,name='new_list'),url(r'^(\d+)/$',views.view_list,name='view_list'),url(r'^(\d+)/add_item$',views.add_item,name='add_item'),]
Rerun the unit tests to check that everything worked.
When I did it, I couldn’t quite believe I did it correctly on the first go. It always pays to be skeptical of your own abilities, so I deliberately changed one of the URLs slightly, just to check if it broke a test. It did. We’re covered.
Feel free to try it yourself! Remember to change it back, check that the tests all pass again, and then do a final commit:
$ git status $ git add lists/urls.py $ git add superlists/urls.py $ git diff --staged $ git commit
Phew. A marathon chapter. But we covered a number of important topics, starting with test isolation, and then some thinking about design. We covered some rules of thumb like “YAGNI” and “three strikes then refactor”. But, most importantly, we saw how to adapt an existing site step by step, going from working state to working state, in order to iterate towards a new design.
I’d say we’re pretty close to being able to ship this site, as the very first beta of the superlists website that’s going to take over the world. Maybe it needs a little prettification first…let’s look at what we need to do to deploy it in the next couple of chapters.